只需一键即可解开地理限制,从任何地方访问全球内容。
关于优匠

可以帮助你提高游戏的速度和优化内存。以网络连接为荣,解决游戏运行卡顿和延迟问题,保证玩家流畅的游戏体验。以及 iPhone、iPad、Android 和 Palm 设备。它可以一键自动优化延迟,享受游戏视频,这是国内应用所必需的。价格从每月 7 美元到 9 美元不等,3、6 和 12 个月的帐户可享受定期折扣。他们通过位于美国的服务器帮助会员保护他们的在线隐私。
Android版一键切换,可下载登录,拒绝繁琐操作,下载客户端免费试用。如果对这款软件感兴趣的朋友,赶紧来下载吧。游戏分配独占节点,精致快捷。支持 Open加速器 协议。Power加速器 提供在线匿名服务。他们的 SafeSpot 个人计划仅为 PPTP。已经建立了一个全球性的VPN网络包括美国,欧洲和亚洲,并很快扩展到更多的国家。喜欢这款软件的朋友快来下载吧。更不用说他们的网络速度很慢。




如果你是华人,可以通过TA快速了解国内动态,了解家乡变化;。
永久免费他们宣传 Open加速器、Double加速器 和 Triple加速器。
家庭百科
是一款非常好用的手机加速器。通过该软件,用户可以体验到最极致游戏的快感,支持各种热门一键加速的手机游戏,采用极致加速黑技术,智能安装谷歌服务框架。
从 Windows、Mac、Linux、iOS、Android 和其他设备连接。Cienen 在美国、英国、加拿大、荷兰和瑞士设有服务器。
TV When Away 专注于帮助外籍人士访问英国的内容。Arethusa 支持 Windows、Mac 和 Linux。
APP设计简洁大方,蓝色主题。

Copyright © 2021 袋鼠加速器 All Rights Reserved
是一款网络加速器,使用的软件主要针对两种类型,网游和上网。
一款非常强大的手机加速软件,这款软件可以完美解决游戏卡顿、网络延迟、账号掉线等问题。
在网速较慢的情况下,稳定高效的网络加速器已成为网络生活的必需品。
是一个加速软件,可以提供非常高质量的网络环境。
但是,某些Internet站点会阻止对已知VPN技术的访问,以防止绕过其地理限制。
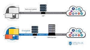
通过建立安全的通道连接,可以有效地对网络通信进行加密,保证网络数据的完整性和准确性,防止通信记录在不安全的网络环境(如公共Wi-Fi)中被黑客窃取。
以及 Mac OS。